On Windows, I use SQLyog. And I am new to Ubuntu.
Is there a mysql manager programs as good as SQLyog ?
On Windows, I use SQLyog. And I am new to Ubuntu.
Is there a mysql manager programs as good as SQLyog ?
The repository contains the mysql-admin package which is a GUI tool for administrating MySQL. From the package's description:
GUI tool for intuitive MySQL administration
MySQL Administrator is a powerful visual administration console that enables you to easily administer your MySQL environment and gain significantly better visibility into how your databases are operating.
MySQL Administrator integrates database management and maintenance into a single, seamless environment, with a clear interface.

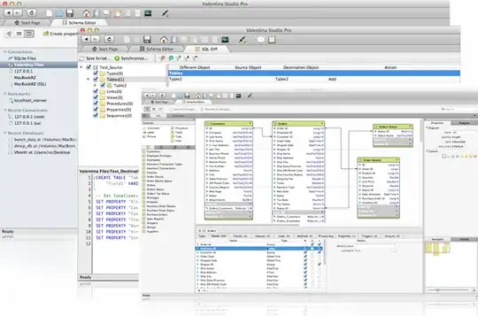
You can use - Valentina Studio,the program is free. It works on 3 OS: MAC, WIN, LIN. It works as with MySQL, so with PostgreSQL, SQLite and Valentina DB.
I am pleased with this program.
On Windows I use Devart's MySQL GUI Manager ( http://www.devart.com/dbforge/mysql/studio/ ), but it doesn't work at Ubuntu. So I'll recommend to use WorkBench ( http://dev.mysql.com/downloads/tools/workbench/5.2.html )!
The MYSQL Administrator, which you can install in the Software Center, is a pretty good GUI management tool.
I use Dbeaver on ubuntu. It is an eclipse style platform independent tool, which is very powerful and feature rich, and receives regular updates.
I use this tools and recommend this list for you.
I love using MySQL Workbench because easier for me to manage mysql server, and the reverse/foward engineering are very good.
But when doing code, I prefer HeidiSQL which much simple and sleek. But NaviCat also are good tools to have. It help me to structure the complex sql query.
I hope this list and reason behind I use this tool can help you to decide and choose ;)